В статье предложен подход к ранжированию инноваций по шкале эффективности на основе оценки их консолидированного экологического эффекта. Проанализирована роль химической промышленности в экономике страны и положение РФ в мировом экспорте химической продукции. Обоснована важность учета совокупного эффекта экологических факторов при осуществлении инноваций. Рассмотрены возможные методы оценки эффективности инноваций с точки зрения их эффекта на окружающую среду. Предложена концепция информационной системы для оценки экологического эффекта от инноваций, предоставляющая возможность осуществления оценки на всех стадиях инновационного процесса.
химическая промышленность, консолидированный экологический эффект, ранжирование инноваций, система экологического мониторинга, наилучшие доступные технологии (НДТ)
Текст (PDF): Читать Скачать
Текст (PDF): Читать Скачать
Текст (PDF): Читать Скачать
Текст (PDF): Читать Скачать
Текст (PDF): Читать Скачать
Текст (PDF): Читать Скачать
Текст (PDF): Читать Скачать
Текст (PDF): Читать Скачать
Текст (PDF): Читать Скачать
Текст (PDF): Читать Скачать
Текст (PDF): Читать Скачать
Текст (PDF): Читать Скачать
Текст (PDF): Читать Скачать
Введение. Химическая промышленность является стратегически важной отраслью экономики Российской Федерации, осуществляющей производство широкого спектра продукции посредством химической переработки углеводородного, минерального и иных видов сырья. По состоянию на 2022 год, согласно данным Росстата, химический сектор занимает 13,6% в структуре обрабатывающей промышленности России и входит в пятерку крупнейших отраслей наряду с машиностроением (14,8%), нефтепереработкой (20,6%), пищевой промышленностью (16,9%) и металлургией (21,7%) [1]. Значимость отрасли заключается в ее возможности обеспечения продукцией как потребительского рынка, так и производственной сферы экономики страны. Межотраслевые связи химической промышленности отражены на рисунке 1 и охватывают практически все сектора экономики.

Рис. 1. Межотраслевые связи химической промышленности
Источник: составлено авторами
Ключевыми потребителями химической продукции являются: текстильная и топливная промышленность, электроэнергетика, сельское хозяйство, металлургия и машиностроение. При этом машиностроение выступает не только как потребитель, но и как поставщик оборудования для химических предприятий, создавая важный технологический контур обратной связи.
Анализ экспортного потенциала химической промышленности РФ. Россия занимает лидирующие позиции в мировом экспорте химической продукции, находясь на втором месте, что подтверждается данными Росстата о доле продукции химического сектора в мировом экспорте в 2021 г. - 7,7% [2]. Сведения об объемах экспорта товаров химической промышленности и каучука по состоянию на 2019-2024 гг. представлены в таблице 1.
Таблица 1
Экспорт товаров РФ в 2019-2024 гг. в млрд долл. США
|
2019 г. |
2020 г. |
2021 г. |
2022 г. |
2023 г. |
январь-сентябрь 2024 |
|
|
Продукция химической промышленности, каучук |
27,14 |
23,91 |
37,85 |
42,0 |
27,2 |
19,9 |
Источник: Федеральная служба государственной статистики
Анализ динамики экспорта выявил значительные колебания показателя в период 2019-2024 гг. Спад показателя экспорта к 2020 г. сменился существенным подъемом значения к 2021 г., достигнув пикового значения в 42,0 млрд долл. США в 2022 г. Однако в последующие годы наблюдается снижение экспорта продукции химического сектора, причиной чему может служить введение санкционных ограничений.
Несмотря на это отечественная химическая промышленность удерживает свои позиции на международном рынке, что подтверждается устойчивым спросом на продукцию со стороны различных стран-импортеров. Динамика поставок отдельных видов химической продукции в 2019-2021 гг. в разрезе стран дальнего зарубежья и СНГ представлена в таблице 2. Динамика экспорта отдельных товаров химического сектора свидетельствует об устойчивом положении РФ на мировом рынке химической продукции. Основную долю в структуре экспорта занимают нефтепродукты с объемом поставок в 2021 г. 144 304,82 тыс. тонн, при этом основная часть вывозимой продукции приходится на страны дальнего зарубежья (95,8%). Значительные объемы экспорта показывает сегмент удобрений, где наблюдается рост поставок в другие страны на 8,5% к 2021 г. относительно значения показателя 2019 г., причем также большая поставок направляется в страны дальнего зарубежья (96%). Экспорт аммиака безводного, несмотря на некоторые колебания, сохраняет стабильные объемы поставок в рассматриваемые годы на уровне более 4 млн тонн. Синтетический каучук также демонстрирует положительную динамику экспорта до 1 094,94 тыс. тонн в 2021 году. Доминирующую долю импортеров аммиака и каучуку также составляют страны дальнего зарубежья (80% и 93% соответственно).
Таблица 2
Экспорт отдельных товаров химической промышленности в 2019-2021 гг. в тыс. тонн
|
Наименование товара |
Страны |
2019 г. |
2020 г. |
2021 г. |
|
Аммиак безводный |
Всего |
4 647,65 |
4 168,76 |
4 418,10 |
|
Страны дальнего зарубежья |
3 613,73 |
3 183,96 |
3 555,33 |
|
|
Cтраны СНГ (без России) |
1 033,92 |
984,80 |
862,77 |
|
|
Каучук синтетический и фактис |
Всего |
993,35 |
978,40 |
1 094,94 |
|
Страны дальнего зарубежья |
935,53 |
920,26 |
1 021,69 |
|
|
Cтраны СНГ (без России) |
57,83 |
58,15 |
73,25 |
|
|
Нефтепродукты |
Всего |
142 962,51 |
141 794,63 |
144 304,82 |
|
Страны дальнего зарубежья |
138 051,49 |
133 625,07 |
138 220,84 |
|
|
Cтраны СНГ (без России) |
4 911,02 |
8 169,57 |
6 083,99 |
|
|
Удобрения |
Всего |
34 632,82 |
34 180,39 |
37 581,83 |
|
Страны дальнего зарубежья |
32 501,17 |
32 522,49 |
36 186,31 |
|
|
Cтраны СНГ (без России) |
2 131,65 |
1 657,90 |
1 395,52 |
Источник: Федеральная служба государственной статистики
Особенно сильными остаются позиции РФ в сегменте удобрений, о чем свидетельствуют данные аналитического отчета «Деловой профиль», согласно которым в 2021 г. в стране было произведено 58,6 млн тонн удобрений, 64% из которых было экспортировано [4]. Общий объем мирового экспорта удобрений в 2021 г. составил 85,5 млрд долл., из которого доля России составила 12,5 млрд долл. (14,6%), Китая – 10,9 млрд долл. (12,7%), Канады – 6,6 млрд долл. (7,7%), Марокко – 5,7 млрд долл. (6,7%), США – 4,1 млрд долл. (4,8%), прочих стран – 45,7 млрд долл. (53,5%) [4], что подтверждает статус РФ как крупнейшего экспортера удобрений.
Экологические аспекты развития химической промышленности. В связи с тем, что значительные объемы химической продукции идут на экспорт, возникает необходимость ее соответствия не только национальным экологическим стандартам, но и международным. Экспортоориентированность химического сектора накладывает дополнительные требования к продукции, поскольку страны-импортеры все больше ужесточают требования к ввозимой продукции. В условиях глобального курса на развитие «зеленой» экономики соответствие международным экологическим стандартам становится важным фактором конкурентоспособности предприятий на мировом рынке.
Ключевую роль в регулировании экологических инноваций в секторе химической промышленности играют международные и национальные стандарты. Информационно-технический справочник по наилучшим доступным технологиям (ИТС НДТ) - национальный стандарт, описывающий технологии, процессы, методы, способы, оборудование, а также технологические показатели загрязняющих веществ. В таблице 3 представлены национальные и международные справочники наилучших доступных технологий, относящиеся к химической и нефтехимической промышленности.
Таблица 3
Отраслевые национальные и зарубежные стандарты НДТ в области химической и нефтехимической промышленности
|
№ п/п |
Наименование справочника |
|
Отечественные стандарты ИТС НДТ |
|
|
1 |
ИТС 2–2022 Производство аммиака, минеральных удобрений и неорганических кислот |
|
2 |
ИТС 18–2023 Производство основных органических химических веществ |
|
3 |
ИТС 19–2020 Производство твердых и других неорганических химических веществ |
|
4 |
ИТС 21–2021 Производство оксида магния, гидроксида магния, хлорида магния |
|
5 |
ИТС 28–2021 Добыча нефти |
|
6 |
ИТС 30–2021 Переработка нефти |
|
7 |
ИТС 32–2022 Производство полимеров, в том числе биоразлагаемых |
|
8 |
ИТС 33–2020 Производство специальных неорганических химикатов |
|
9 |
ИТС 34–2020 Производство прочих основных неорганических химических веществ |
|
Международные стандарты BREF |
|
|
1 |
CWW «Очистка производственных сточных вод и отходящих газов / Системы менеджмента в химической промышленности» |
|
2 |
LVICAAF «Крупнотоннажное производство неорганических веществ – аммиака, неорганических кислот и удобрений» |
|
3 |
LVOC «Крупнотоннажное производство органических химических веществ» |
|
4 |
LVICS «Крупнотоннажное производство твердых и иных неорганических химических веществ» |
|
5 |
CAK «Производство хлора и щелочей» |
|
6 |
POL «Производство полимеров» |
|
7 |
SIC «Производство специальных неорганических веществ» |
|
8 |
REF «Переработка нефти и природного газа» |
Источник: составлено авторами по данным [5-21]
Межотраслевые ИТС НДТ содержат описание используемых технологий, подходов, методов и пр. для различных процессов, например, утилизация отходов, очистка сточных вод, размещение отходов и т. д. с описанием определенных решений, являющихся НДТ.
В современных условиях инновационная деятельность становится одним из основных факторов устойчивого развития и конкурентоспособности предприятий химической промышленности. В настоящее время реализуется государственная поддержка в рамках «Стратегии развития химической промышленности России до 2030 года», направленная на повышение конкурентоспособности отрасли и обеспечение национальной безопасности страны [22]. Приоритетным сценарием реализации Стратегии выступает инновационный план, предусматривающий масштабное привлечение инвестиций для наращивания количества инновационных процессов в отрасли.
При осуществлении инновационной деятельности важно учитывать их потенциальное воздействие на экологию. Существующие подходы к оценке экологического воздействия инноваций в основном фокусируются на анализе отдельных компонентов новой технологии или продукта, что не позволяет в полной мере оценить эффект экологического воздействия инновации, поскольку не учитывает усиливающий эффект взаимодействия различных компонентов.
Одним из методов, который может применяться в оценке воздействия инноваций на экологию, являются биоинспирированные алгоритмы. Данные методы основаны на моделировании природных процессов и позволяют учитывать при оценке множество взаимосвязанных факторов [23-24]. Другим подходом к оценке является использование нейронных сетей, способных обрабатывать большие объемы данных и прогнозировать возможный совокупный экологический эффект от инноваций на основе исторических данных [25-26]. Однако данные методы имеют ограничения. В частности, нейросетевые модели требуют больших объемов качественных данных для обучения и значительных вычислительных мощностей, а также могут выдавать неточные результаты из-за сильной чувствительности к выбросам в данных. Оба метода не обеспечивают достаточный уровень прозрачности процесса принятия решений, что важно для химической промышленности, где цена ошибки очень высока.
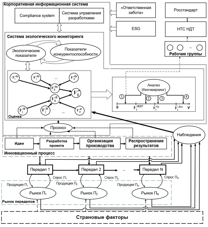
Концепция системы оценки консолидированного экологического эффекта. В качестве решения задачи комплексной оценки воздействия инноваций на экологию предлагается концепция информационной системы, которая позволит проводить мониторинг и оценку консолидированного экологического эффекта новшеств на всех этапах инновационного процесса (рисунок 2). Важным преимуществом такого подхода является возможность прогноза экологического эффекта инновации уже на этапе формирования идеи, что позволит существенно снизить инвестиционные риски и избежать затрат на разработку технологий, которые не будут соответствовать экологическим требованиям.
Процесс химического производства представляет собой совокупность взаимосвязанных переделов, каждый из которых заканчивается получением промежуточного продукта (полуфабриката) и может быть отправлен в следующий передел, либо реализован на рынке сбыта как самостоятельный товар. Потребность в производстве на каждом из переделов формируется благодаря рыночному спросу. Важным аспектом, оказывающим влияние на деятельность химических предприятий, ведущих торговлю на мировом рынке, являются страновые факторы. Политические, экономические, социальные и технологические изменения в странах-импортерах могут оказать влияние на спрос продукции.
Применение системы экологического мониторинга позволит производить оценку консолидированного экологического эффекта инноваций на всех этапах инновационного процесса: от формирования идеи через разработку проекта и организацию производства до распространения результатов. Оценка будет складываться из эффекта от производства, так и эффекта от использования продукции в рамках всей производственной цепочки переделов. Она будет производиться на основе наблюдения за ситуацией на рынках химической продукции, процессами реализации переделов, а также изменениями страновых факторов. Экологические показатели инноваций непосредственно будут оказывать влияние на показатели конкурентоспособности предприятий-инноваторов.
Для ранжирования инноваций на основе консолидированной оценки их экологической эффективности используется четырехуровневая шкала, где высший уровень (0-Vi НДТ) присваивается нововведениям, показатели которых превосходят показатели наилучших доступных технологий. Остальные уровни (Vi НДТ – Vi Ср, Vi Ср – Vi Доп, ViДоп и далее) отражают степень соответствия требованиям в области экологии и необходимость доработки инноваций. Инновации, попавшие в первую группу по результатам анализа (бенчмаркинга), направляются на рассмотрение в рабочую группу при научно-техническом совете по наилучшим доступным технологиям (НДТ). По результатам работы указанной группы возможно решение о рекомендации Росстандарту о включении характеристик новой технологии в справочник НДТ.

Рис. 2. Концепция применения информационной системы для ранжирования инноваций по консолидированному эффекту на экологию
Источник: составлено авторами
Compliance-модуль позволяет осуществлять мониторинг соответствия инноваций принципам «Ответственной заботы», что также учитывается при проведении оценки совокупного экологического эффекта. А система управления разработками позволяет контролировать экологические показатели разработки на всех этапах – от формирования идеи до внедрения, что соответствует требованиям концепции ESG о прозрачности и ответственном управлении, а также требованиям в области экологии.
Заключение. Предложенный подход к ранжированию инноваций химической промышленности на основе оценки их консолидированного экологического эффекта позволяет выделить приоритетные инновационные проекты, которые обеспечат конкурентоспособность российской химической продукции на отечественном и зарубежных рынках. Ориентация на решения, превосходящие по экологическим показателям и показателям ресурсосбережения НДТ, позволит на основе
репутационного эффекта реализовать стратегию развития химических предприятий в условиях ужесточения санкционного давления на РФ и активизации информационной войны.
Применение инструментов управления инновациями, затрагивающими все переделы в рамках цепи производства и использования химической продукции, позволит значительно снизить суммарное вредное воздействие на природную среду со стороны нефтехимического комплекса в целом.
1. Россия и страны мира. 2023: Стат.сб. [Электронный ресурс] // Федеральная служба государственной статистики. 2023. URL: https://rosstat.gov.ru/storage/mediabank/Rus_strani_mira_2023.pdf (дата обращения: 26.11.2024).
2. Внешняя торговля [Электронный ресурс] // Росстат. URL: https://rosstat.gov.ru/statistics/vneshnyaya_torgovlya (дата обращения: 05.12.2024).
3. Экспорт отдельных товаров [Электронный ресурс] // Федеральная служба государственной статистики. URL: https://fedstat.ru/indicator/37393 (дата обращения: 05.12.2024).
4. Рынок минеральных удобрений: государственное регулирование и санкции [Электронный ресурс] // Деловой профиль. URL: https://delprof.ru/upload/iblock/8fb/Analitika-Rynok-mineralnykh-udobreniy.pdf (дата обращения: 05.12.2024).
5. ИТС 22022 Производство аммиака, минеральных удобрений и неорганических кислот [Электронный ресурс] // Burondt. URL: https://burondt.ru/NDT/NDTDocsDetail.php?UrlId=1848&etkstructure_id=1872 (дата обращения: 05.12.2024).
6. ИТС 182023 Производство основных органических химических веществ [Электронный ресурс] // Burondt. URL: https://burondt.ru/NDT/NDTDocsDetail.php?UrlId=2089&etkstructure_id=1872 (дата обращения: 05.12.2024).
7. ИТС 192020 Производство твердых и других неорганических химических веществ [Электронный ресурс] // Burondt. URL: https://burondt.ru/NDT/NDTDocsDetail.php?UrlId=1506&etkstructure_id=1872 (дата обращения: 05.12.2024).
8. ИТС 212021 ИТС НДТ 21-2021 Производство оксида магния, гидроксида магния, хлорида магния [Электронный ресурс] // Burondt. URL: https://burondt.ru/NDT/NDTDocsDetail.php?UrlId=1671&etkstructure_id=1872 (дата обращения: 05.12.2024).
9. ИТС 282021 Добыча нефти [Электронный ресурс] // Burondt. URL: https://burondt.ru/NDT/NDTDocsDetail.php?UrlId=1640&etkstructure_id=1872 (дата обращения: 05.12.2024).
10. ИТС 302021 Переработка нефти [Электронный ресурс] // Burondt. URL: https://burondt.ru/NDT/NDTDocsDetail.php?UrlId=1649&etkstructure_id=1872 (дата обращения: 05.12.2024).
11. ИТС 322022 Производство полимеров, в том числе биоразлагаемых [Электронный ресурс] // Burondt. URL: https://burondt.ru/NDT/NDTDocsDetail.php?UrlId=1849&etkstructure_id=1872 (дата обращения: 05.12.2024).
12. ИТС 332020 Производство специальных неорганических химикатов [Электронный ресурс] // Burondt. URL: https://burondt.ru/NDT/NDTDocsDetail.php?UrlId=1510&etkstructure_id=1872 (дата обращения: 05.12.2024).
13. ИТС 342020 Производство прочих основных неорганических химических веществ [Электронный ресурс] // Burondt. URL: https://burondt.ru/NDT/NDTDocsDetail.php?UrlId=1512&etkstructure_id=1872 (дата обращения: 05.12.2024).
14. Brinkmann T., Santonja G. G., Yükseler H., Roudier S., Sancho D.L. Best Available Techniques (BAT) Reference Document for Common Waste Water and Waste Gas Treatment/Management Systems in the Chemical Sector [Электронный ресурс] // European Commission. URL: https://eippcb.jrc.ec.europa.eu/sites/default/files/2019-11/CWW_Bref_2016_published.pdf (дата обращения: 05.12.2024).
15. Reference Document on Best Available Techniques for the Manufacture of Large Volume Inorganic Chemicals – Ammonia, Acids and Fertilisers [Электронный ресурс] // European Commission. URL: https://eippcb.jrc.ec.europa.eu/sites/default/files/2022-03/LVIC-AAF.pdf (дата обращения: 05.12.2024).
16. Falcke H., Holbrook S., Clenahan I., Carretero A. L., Sanalan T., Brinkmann T., Roth J., Zerger B., Roudier S., Sancho L. D. Best Available Techniques (BAT) Reference Document for the Production of Large Volume Organic Chemicals [Электронный ресурс] // European Commission. URL: https://eippcb.jrc.ec.europa.eu/sites/default/files/2019-11/JRC109279_LVOC_Bref.pdf (дата обращения: 05.12.2024).
17. Large Volume Inorganic Chemicals - Solids and Others industry [Электронный ресурс] // European Commission. URL: https://eippcb.jrc.ec.europa.eu/sites/default/files/2019-11/lvic-s_bref_0907.pdf (дата обращения: 05.12.2024).
18. Brinkmann T., Santonja G.G., Schorcht F., Roudier S., Sancho L.D. Best Available Techniques (BAT) Reference Document for the Production of Chlor-alkali [Электронный ресурс] // European Commission. URL: https://eippcb.jrc.ec.europa.eu/sites/default/files/2019-11/CAK_BREF_102014.pdf (дата обращения: 05.12.2024).
19. Reference Document on Best Available Techniques in the Production of Polymers [Электронный ресурс] // European Commission. URL: https://eippcb.jrc.ec.europa.eu/sites/default/files/2019-11/pol_bref_0807.pdf (дата обращения: 05.12.2024).
20. Reference Document on Best Available Techniques for the Production of Speciality Inorganic Chemicals [Электронный ресурс] // European Commission. URL: https://eippcb.jrc.ec.europa.eu/sites/default/files/2019-11/sic_bref_0907.pdf (дата обращения: 05.12.2024).
21. Barthe P., Chaugny M., Roudier S., Sancho L.D. Best Available Techniques (BAT) Reference Document for the Refining of Mineral Oil and Gas [Электронный ресурс] // European Commission. URL: https://eippcb.jrc.ec.europa.eu/sites/default/files/2019-11/REF_BREF_2015.pdf (дата обращения: 05.12.2024).
22. Приказ от 08.04.2014 №651/172 «Об утверждении Стратегии развития химического и нефтехимического комплекса на период до 2030 года» [Электронный ресурс] // КонсорциумКодекс. URL: https://docs.cntd.ru/document/420245722?section=status (дата обращения 12.12.2024).
23. Дли М.И., Булыгина О.В. Оптимизация портфеля проектов с использованием модифицированного алгоритма «серых волков» // Интегрированные модели и мягкие вычисления в искусственном интеллекте. 2024 С. 341-349.
24. Bulygina O.V., Kulyasov N.S., Yartsev D.D. Directions for modifying the artificial bee colony algorithm to optimize control parameters for complex systems // Journal of applied informatics. 2024. № 1. С. 28-37.
25. Мешалкин В.П., Дли М.И., Пучков А.Ю., Лобанева Е.И. Предварительная оценка прагматической ценности информации в задаче классификации на основе глубоких нейронных сетей // Прикладная информатика. 2021. № 3. С. 9-20.
26. Дли М.И., Пучков А.Ю., Лобанева Е.И. Прогнозирование срока службы оборудования на основе глубоких нейронных сетей // Исследования в области систем, принятия решений и контроля. 2022. № 3. С. 135-144.
27. Дулясова М.В., Тутов С.В. Повышение конкурентоспособности предприятий по производству крупнотоннажных полимеров // Современная конкуренция. 2024. № 4. С. 99-111.
28. Князева И.В., Бойко А.Е. Мотивационная роль ESG-фактора при сделках экономической концентрации // Современная конкуренция. 2023. № 5. С. 41-52.



